Zum Hauptinhalt springen

Das Anlagenkonto in EVI: Prozessbeschleuniger für SAP-Anwender

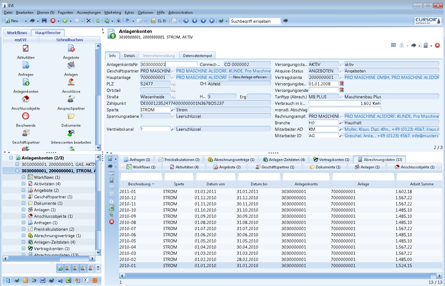
Das Anlagenkonto in EVI: Prozessbeschleuniger für SAP-AnwenderEVI-Anwender, die im Tagesgeschäft mit SAP IS-U arbeiten, profitieren mit dem Anlagenkonto von einer nahtlosen Unterstützung im gesamten Akquisitionsprozess. Grundlage ist die praxisbewährte Standard-Integration zur SAP-Anwendung. Besonders das Angebotsmanagement wird deutlich beschleunigt, da alle benötigten Informationen transparent und medienbruchfrei zur Verfügung stehen.

Angebote sauber kalkuliert und schnell erstellt

Der gesamte Akquisitionsprozess lässt sich über das Anlagenkonto abwickeln. Insbesondere die Angebotskalkulation wird erheblich beschleunigt. Eine Integration zu unterschiedlichen Kalkulationsprogrammen sorgt für den notwendigen Datenaustausch. Die Berechnung wird im Kalkulationssystem durchgeführt und das Ergebnis wieder zurück an das CRM gegeben. Der Vertriebsmitarbeiter fügt die Preiskalkulation dem Anlagenkonto einfach hinzu. Es können beliebig viele Vertragskalkulationen durchgeführt und strukturiert an das Anlagenkonto angehängt werden, ohne in einem unübersichtlichen Datenwust die Übersicht zu verlieren. In der Praxis ist dies vor allem bei der Kalkulation von Folgeverträgen oder alternativen Laufzeiten von Verträgen langjähriger Kunden von Bedeutung.

Das Anlagenkonto in EVI: Prozessbeschleuniger für SAP-AnwenderEinfache Verwaltung von Rahmenverträgen

Über die Verknüpfung eines Angebots zu mehreren Anlagenkonten mit unterschiedlichen Vertragspartnern können Rahmenverträge mit individuellen Kalkulationen zusammengefasst werden. Jede Vertragskalkulation an einem Anlagenkonto wird über Datenbankjobs aktuell gehalten. Diese Jobs setzen auch Statusangaben wie „angelegt“, „kalkuliert“, „angenommen“ oder auch „abgelehnt“, was die Übersichtlichkeit steigert. Hierbei können zum Beispiel auch abgelaufene Bindefristen eines Angebots
berücksichtigt oder Datumsangaben zu Vertragsbeginn und Laufzeiten berücksichtigt werden.

Flexible Auswertung

Auswertungen für Controlling und Geschäftssteuerung können jederzeit auf Basis aktueller Daten durchgeführt werden. Über ein definiertes Rechtekonzept können die Kalkulationsdaten nur bestimmten Mitarbeitern zur Bearbeitung oder Einsicht zur Verfügung gestellt werden.